Wiznet makers

TheoIm

Published December 12, 2025 ©

51 UCC

27 WCC

7 VAR

0 Contests

0 Followers

0 Following

Original Link

Personal Food Computer (PFC V2): A Fully Integrated Agritech Stack

A networked Personal Food Computer using Arduino Ethernet Shield for reliable sensor control, automated plant care, and cloud-ready agritech.

COMPONENTS Hardware components

Arduino - Arduino Ethernet Shield

x 1


Arduino - Arduino Ethernet Shield 2

x 1


Arduino - Arduino Mega 2560

x 1


PROJECT DESCRIPTION

1. Author Introduction

This project was developed by KwangHee Han, a seasoned engineer in digital agriculture who bridges software engineering with real-world farming innovation.

Key Achievements:

  • 🏆 Top 3 Winner - 2019 Autonomous Greenhouses International Challenge (AGIC)
  • ☁️ Cloud-Native Agritech Architect - AWS IoT, NoSQL, ElasticSearch, Neo4j
  • 🏭 Prototype Developer - Professional greenhouse systems and IoT sensor platforms
  • 🌾 Interdisciplinary Expert - Computer Science × Agribusiness

His Personal Food Computer (PFC) is not a simple DIY project—it is a compact, research-grade agricultural automation platform, reflecting both academic rigor and practical engineering excellence.


2. Project Overview – What Makes This PFC Stand Out?

This project is a localized and significantly expanded interpretation of the MIT Media Lab's PFC initiative. The Korean version stands out for three major reasons:

① Multi-Technology Convergence

A single coherent system integrating:

  • Environmental sensing (air, water, nutrients)
  • Actuator-based climate and nutrient control
  • Computer vision for real-time plant measurement
  • AWS IoT cloud integration
  • Multi-platform Ethernet support (W5100, W5500, ENC28J60)

② Enterprise-Grade IoT Architecture

Very few open-source agritech projects feature:

  • Multi-stage data pipeline
  • Digital twins (AWS IoT Device Shadows)
  • Distributed cloud–edge–MCU architecture

③ WIZnet Ethernet as the Preferred Backbone

Communication TypePerformanceReason
WIZnet W5100/W5500BestDeterministic, hardware TCP/IP, zero jitter
ENC28J60⚠️ WeakSoftware stack overhead, high latency
ESP8266 Wi-Fi❌ UnstableEnvironmental interference, nondeterministic

Key Insight: In high-stakes agritech automation, WIZnet Ethernet becomes the default standard.


3. UCC Evaluation Highlights – Why This Project Deserves Recognition

Exceptional Originality

A Multi-Domain Agricultural Cyber-Physical System

Integrates five traditionally independent fields:

  1. Embedded systems
  2. IoT networking
  3. Cloud computing
  4. Computer vision
  5. Agricultural science

Combining all of these into a single DIY platform is extraordinarily rare.


Professional Architecture

Mirrors Modern Industrial Agritech Systems

This PFC is directly comparable to:

  • Autonomous greenhouse controllers
  • Cloud-connected nutrient dosing systems
  • High-end plant growth chambers

The architecture is not experimental; it is production-ready by design.


 High Cognitive Value

Demonstrates Systemic Engineering Thinking

The project showcases:

  • Data modeling with meta-schema design
  • Sensor–actuator feedback loops
  • Reliability engineering (watchdog reset, SD logging)
  • IoT lifecycle management (digital twin synchronization)

Each layer is thoughtfully engineered.


WIZnet Technology as a Central Enabler

The system's reliability hinges on deterministic network behavior.

Only WIZnet's TOE-based Ethernet controllers (W5100/W5500) deliver:

  •  Stable 24/7 operation under continuous data load
  •  Predictable latency crucial for nutrient dosing and climate control
  •  Clean integration with Arduino libraries

This project demonstrates clear brand relevance exceptionally well.


 Educational and Industrial Relevance

This PFC is:

  •  A teaching tool
  •  A research platform
  •  A commercial concept demonstrator

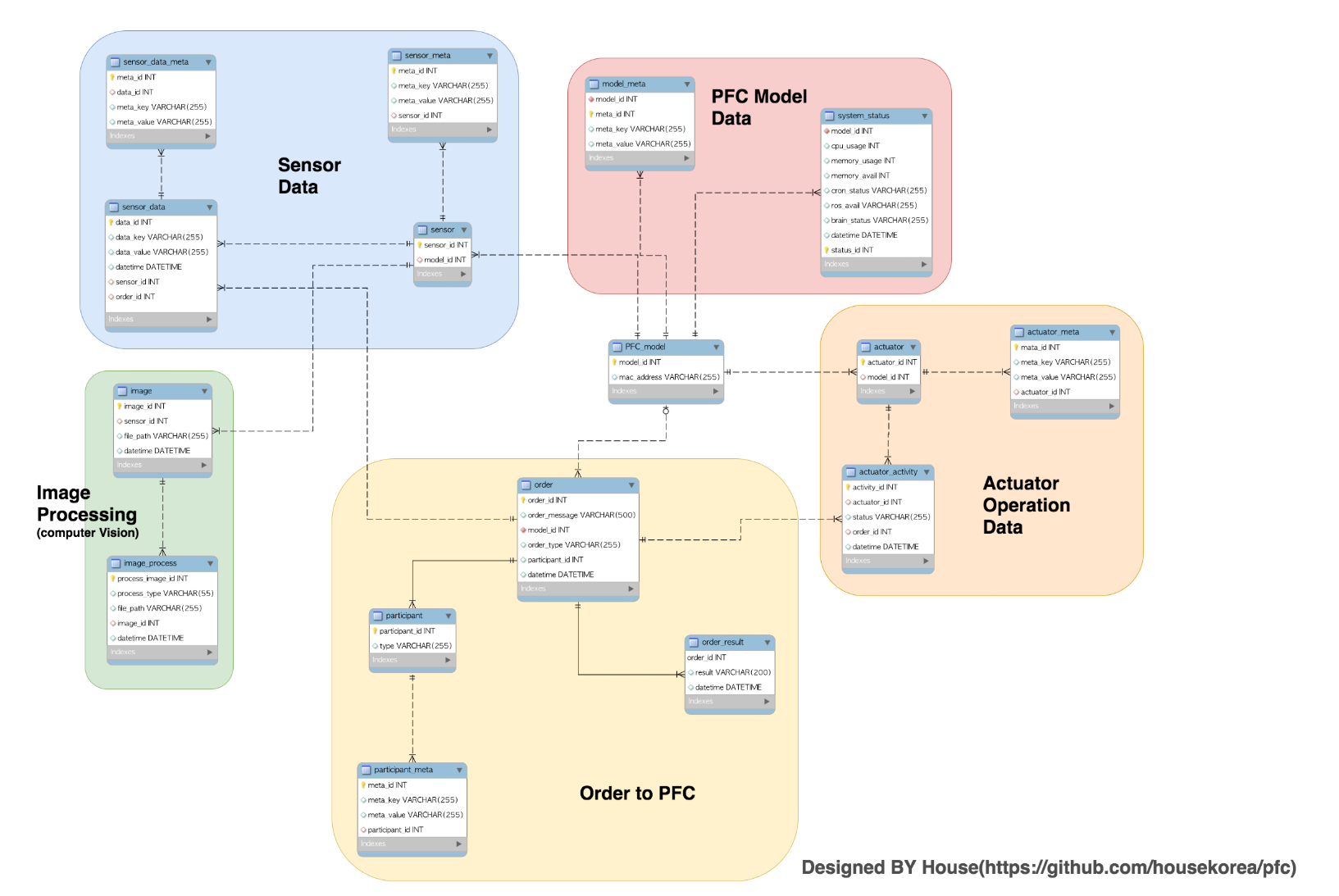
4. System Architecture


 

5. Why WIZnet Ethernet Is Essential

In controlled-environment agriculture, milliseconds and reliability matter.

Example 1 – pH Stabilization Loop

If the network freezes during nutrient dosing, the solution can overshoot, damaging the crop.

WIZnet's TOE-based Ethernet prevents this by providing lossless, hardware-managed TCP/IP.

Example 2 – Real-Time Plant Monitoring

The vision module triggers actions based on growth stage. Latency or packet jitter directly affects automation timing.

WIZnet guarantees deterministic communication—a must for high-confidence automation.


Summary

WIZnet transforms a hobbyist PFC into a trustworthy, industrial-grade plant growth controller.

Key Differentiators:

  1.  Deterministic networking for critical control loops
  2.  Hardware TCP/IP offloading eliminates software overhead
  3.  Zero-jitter performance enables precision agriculture
  4.  Production-ready reliability for 24/7 operation

This project demonstrates why WIZnet Ethernet is the gold standard for serious agritech applications.


Project Impact

  •  Global Recognition - Top 3 in international competition
  •  Educational Value - Teaching platform for IoT + Agriculture
  •  Research Platform - Testbed for precision farming algorithms
  •  Industry Relevance - Scalable to commercial greenhouse systems

The Personal Food Computer V2 represents the future of democratized, data-driven agriculture—powered by WIZnet Ethernet technology.


Technical Documentation

Documents
Comments Write